Course Title
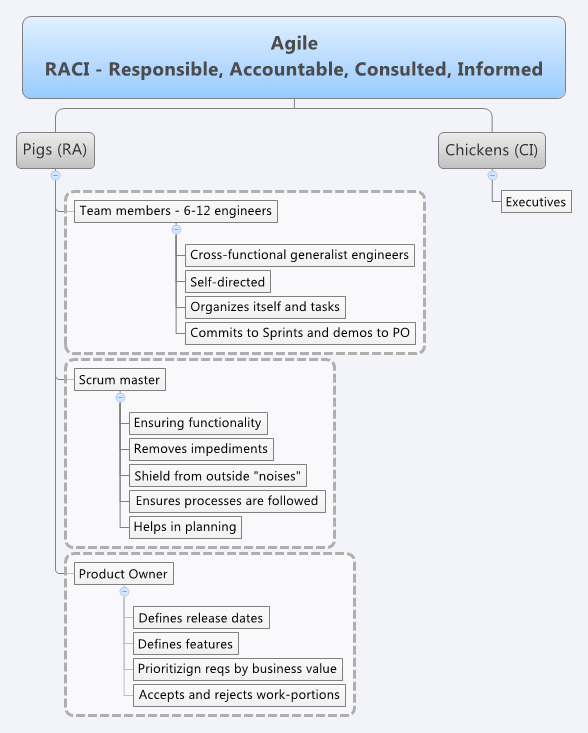
4.3 Roles
-
Having minimal set of roles
-
Product Owner (PO) responsible for requirement prioritization, management, backlog maintenance
-
Agile team members: team members with a similar set of skills (no real-life scenario)
-
Scrum master ensuring processes and deadlines are met, removes impediments
-

Figure 4.2: Pigs & chickens analogy
-
An analogy of scrum roles and responsibilities are pigs & chickens.
-
Pigs: committed to the project and being responsible and accountable for its outcome
-
Chickens: consulted and informed members, stakeholders
-

Figure 4.3: Agile Roles & Responsibilities and RACI chart