Skip navigation

Fizikai adatfolyam diagramok

1. szintű fizikai adatfolyam diagram

Miután a rendszer logikai adatfolyam diagramját elkészítettük, rátérhetünk a fizikai megvalósítás kidolgozására. Technikailag célszerű a logikai adatfolyam diagramot átszerkeszteni egy új diagram rajzolása helyet.

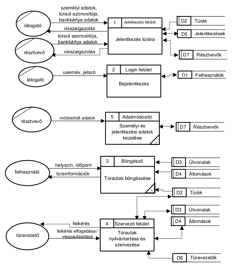
A fizikai adatfolyam diagramoknál már jelölni kell az adattárak típusát, azt, hogy az egyes folyamatok hol zajlanak (szervezeti egység), valamint ha a rendszerben fizikia anyagmozgás van, akkor azt is (jelen példánkban ilyen nincs).

1. szintű fizikai AFD
1. szintű fizikai AFD

2. szintű fizikai adatfolyam diagramok

Ahogyan a logikai adatfolyam diagramok esetében a nem elemi folyamatokat tovább elemeztük, ugyanígy kell eljárni a fizikai folyamatokkal is.

Az 1. és 4. folyamatot tovább elemezzük, most is kiindulhatunk a logikai adatfolyam diagramjukból.

2. szintű fizikai AFD, 1. folyamat
2. szintű fizikai AFD, 1. folyamat
2. szintű fizikai AFD, 4. folyamat
2. szintű fizikai AFD, 4. folyamat